在Windows10要怎么把系统说话栏位置呈现呢?说话栏位置可以当前状况下的是什么输入法,需要哪些步调可以实现呢?

工具/原料
- Windows10
方式/步骤
- 1
打开电脑选择起头界面中"Windows"图标之后选择"设置“,如图所示.

- 2
接着在设置中选择”时候和说话“,或者经由过程在搜索框中搜刮输入“说话设置”也可以.

- 3
进入说话设置中选择”说话“,然后点击”拼写 键入和键盘设置“

- 4
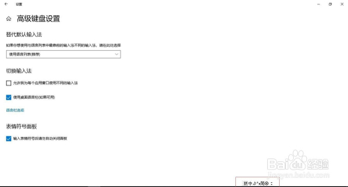
接着可以看到”输入“设置中选择”高级键盘设置“

- 5
再来看到”高级键盘设置“点击勾选”利用桌面说话栏(若是可用)“,接着在使命栏里呈现当前利用的输入法了

- 6
接着点击”说话栏选项“,点击后就可以设置说话栏是要”悬浮于桌面上,或者停靠于使命栏或者埋没“,最后在点击”应用“再”确定“

- 7
也可以点击呈现使命栏”输入法",呈现选项点击”显示说话栏.“

- 8
最后在"使命栏"上面就输入法,可以切换"标点符号,简体和繁体"

注重事项
- 有忽略或讹夺之处敬请谅解,疏漏之处还望斧正
- 若有帮忙帮手点个赞,投个票,O(∩_∩)O感谢








