搜索"选项",找到篇相关文章
电脑网络
已完结

//
在使用百度地图时,为了更好的使用该软件记录自己去过哪些地方,可让系统进行自动同步足迹。那么,在百度地图中如何设置让系统自动同步足迹?下面我使用安卓手机(苹果端操作方法一致)来分享一下具体的操作流程。
其他
已完结

其他
已完结

//
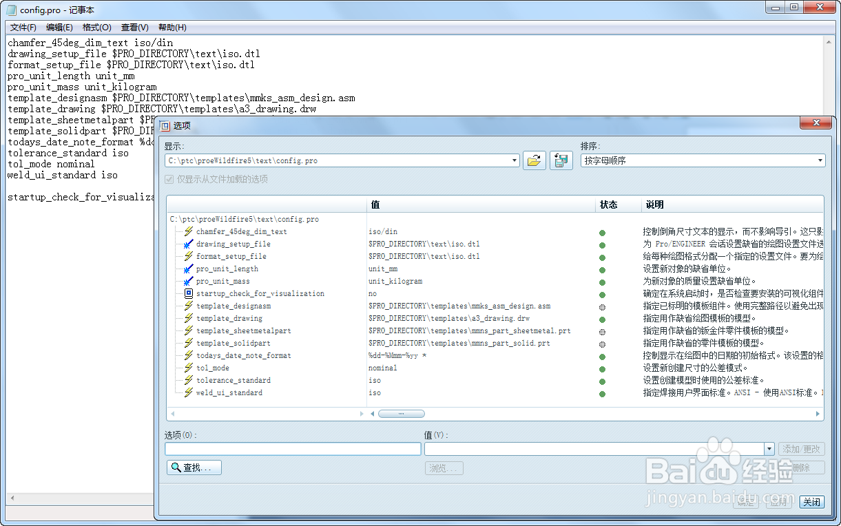
ProE的config配置选项是管理ProE整个软件系统的,比如标准件目录、模板使用和默认显示等。可以直接在ProE选项中修改设置,也可以直接找到config.pro文件,用文本打开直接编辑修改。
其他
已完结

//
Creo6.0及以上版本,增加了conofig配置选项drilled_hole_tip_angle。可以使用此coonfig配置选项来控制Creo 孔特征中钻尖角度的默认值。使用此config配置选项后,就无需我们每次手动更改每个孔的钻尖角的角度值了。














